
大小:10.74MB 版本:v3.5.0 分类:实用工具 更新时间:2026-01-13 16:40:12 md5:501F2DCA3199CDDC4BB3B5B19E895A22
exagear模拟器,ExaGear模拟器(ExaGear ED302)是一款相当实用的游戏模拟工具,借助它用户能够畅玩PC端的各类游戏,其中涵盖了大量经典游戏资源,为用户提供了更丰富的选择空间。这些游戏都能实现流畅运行,帮你重温那些熟悉的童年记忆。此外,该软件还为用户打造了一个稳定又安全的模拟环境,快来尽情体验怀旧游戏带来的乐趣与惊喜吧。
bass.so链接:https://pan.baidu.com/s/1t5qgy7JQLyRXe4QEH2NN8g?pwd=vime 提取码:vime
obb游戏数据包的链接是:https://pan.baidu.com/s/1x1cSA3zidnzIOTGq-Ym00g,提取码为fah9。
首先压缩包;
安装exagear安卓模拟器手机版;
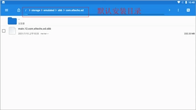
在文件管理中找到名为“main.12.com.eltechs.ed.obb”的文件。
将文件“main.12.com.eltechs.ed.obb”移动至ExaGear模拟器的安装目录当中。
默认的安装路径为【storage/emulated/obb/com.eltechs.ed】
游戏,把游戏解压到手机内存里的exagear目录中,要是没有这个目录就自己创建一个。
启动应用程序,首次加载可能需要较长时间,请耐心等待;若出现错误,可重复上述步骤。进入应用后,选择你想玩的游戏即可。
点击游戏后会弹出两个选项,第一个是通过侧边鼠标键盘启动,第二个是全屏启动游戏。请选择其中一项,之后再选择第二个内购选项。
接下来要做的是加载游戏,这个过程或许需要不少时间,还请稍作等待,等进入游戏界面后,就能畅快地游玩了。
我好了游戏,但是该怎么使用?
如果你使用的是et版本,需要先把游戏解压(重要提示:必须进行解压操作,另外要是游戏压缩包的后缀是7z或者rar,得特别注意,一定要用可以解压7z/rar格式的解压软件才行),之后把解压好的文件复制或者剪切到0/exagear这个路径下面。
若你使用的是ed版,需把游戏解压至0/download目录下。
注意点和et版注意地点一样
ed版闪退?
请确认根目录下是否存在base/s.so文件(该文件需放置于根目录中)
报错问题
这个问题有点玄妙,通常情况下,你可以先问问有没有人之前成功运行过这款软件或游戏,通过交流来获取相关经验。也可以尝试在32位环境中运行,或者把分辨率调高试试看。这些都需要慢慢摸索。
对于支持的游戏,建议使用控件包;对于其他游戏,您可任选控件包。
“ferrum”控制
这些控件建议用于辐射1,2*。
除了能通过这里所描述的手势来完成操作外,也可以在应用程序内屏幕的左右边缘位置使用热键。
请注意,这里有个特殊的“同步”热键。要是您需要用手指点击同步光标,随时都能使用这个热键。
“镁”控制
建议把这些控件用在mightandmagicvi、vii和viii*上。
“alluminium”控制
建议jaggedalliance2*采用这些控件。
“argentum”控制
arcanum推荐使用这些控件。
除了能通过这里所描述的手势来完成操作外,也可以在应用程序内屏幕的左右边缘位置使用热键。
请注意,长按有两种模式:
-右键单击(在基本模式下)
-长按左键(在附加模式下)
当前模式显示在应用程序内部屏幕的右上角。若要更改模式,只需点按指示灯即可。
“氧气”控制
这是可选的控件包,可用于任何游戏。
这个程序包内有通过手势实现的相对控件——当你滑动手指时,光标会相对于初始位置移动,不过不会完全跟着手指走。另外,应用程序内部屏幕的左侧还设有热键。
exagear多个游戏数据包,导入后一键即可完成安装并直接使用,借助手机就能实现便捷操作,在让您掌握电脑数据的同时,还能获得全面的功能支持,从而实现快速安装与丰富多样的玩法体验。
各种工具的巧妙搭配能让您体验到更优质的游戏乐趣,这里玩法齐全的工具使用起来也更为轻松,助您享受精彩的游戏过程,还能快速安装体验游戏。
在体验电脑游戏时,手机能为大家提供更多功能,借助其数据包可实现有效辅助,让大家在安装并体验电脑游戏的过程中,感受到令人惊叹的游戏体验。